Database Layer Configurations

Download this manual as a PDF file

This section contains diagrams for all possible configurations of the database layer in a distributed Skylar One System. The possible configurations are:

  • A single Database Server using local disk space for storage.
  • One primary Database Server and one secondary Database Server for disaster recovery. Both Database Servers use local disk space for storage.
  • Two Database Servers in a high availability cluster using local disk space for storage.
  • Two Database Servers in a high availability cluster using local disk for storage with an additional Database Server for disaster recovery.

Use the following menu options to navigate the Skylar One user interface:

  • To view a pop-out list of menu options, click the menu icon ().
  • To view a page containing all of the menu options, click the Advanced menu icon ().

Local Storage

ScienceLogic Database Servers include one of two types of local storage: HDD or SSD.

  • For Skylar One systems that monitor 5,000 or more devices, Database Servers with SSD will provide significantly improved performance.
  • For Skylar One systems that monitor 10,000 or more devices, Database Servers with SSD are the required design standard.

Single Database Server Using Local Disk Space

A diagram showing the relationship between the interface layer, the database layer, and the collection layer

The following restrictions apply to this configuration:

  • The interface layer is optional only if the system meets all of the requirements listed in the Interface Layer Requirements section in the Distributed Architecture section.
  • To use the scheduled full backup feature with this configuration, the maximum amount of space used for data storage on the Database Server must be less than half the total disk space on the Database Server.

Database with Disaster Recovery

A diagram showing the relationship between the optional interface layer, the database layer including disaster recovery, and the collection layer

The following restrictions apply to this configuration:

  • To use the scheduled full backup feature with this configuration, the maximum amount of space used for data storage on the Database Server must be less than half the total disk space on the Database Server.
  • To use the scheduled online full backup feature, a Distributed Skylar One system deployed on a database with disk storage must have a database less than 250 GB in size.
  • For large Skylar One systems, you must use the backup options for offline backups (that is, the backup is not created locally and copied but instead is written directly to offline storage) from the Disaster Recovery database.
  • The interface layer is optional only if the system meets all of the requirements listed in the Interface Layer Requirements section in the Distributed Architecture section.

For details on configuring Disaster Recovery for Database Servers, see the section on Disaster Recovery.

Clustered Databases with High Availability using Local Disk

A diagram showing the relationship between the interface layer, the database layer with DRBD Replication, and the collection layer

The following restrictions apply to this configuration:

  • The two clustered Database Servers must be located in the same facility and attached directly to each other with a network cable.
  • The two clustered Database Servers must use DRBD Replication to ensure data is synched between the two servers.
  • The interface layer is optional only if the system meets all of the requirements listed in the Interface Layer Requirements section in the Distributed Architecture section.
  • To use the scheduled online full backup feature, a Distributed Skylar One system deployed on a database with disk storage must have a database less than 250 GB in size.
  • The backup from DR feature cannot be used with this configuration.

For details on configuring High Availability for Database Servers, see the section Database Clustering.

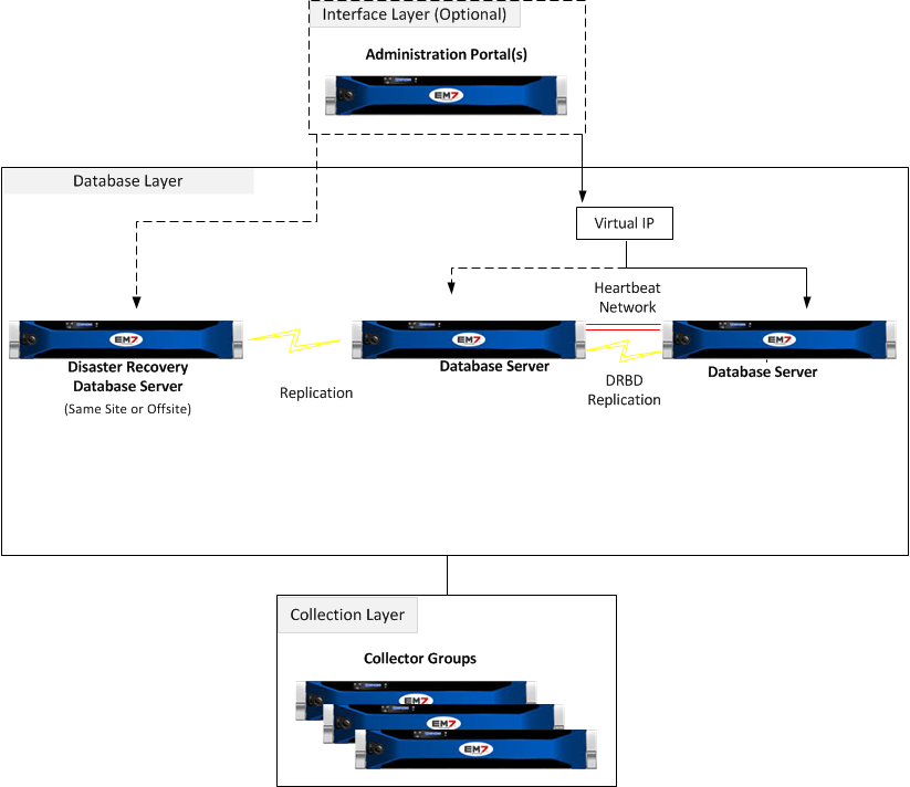
Clustered Databases with High Availability Using Local Disk and Disaster Recovery

A diagram showing the relationship between the interface layer, the database layer with both disaster recovery and DRBD Replication, and the collection layer

The following restrictions apply to this configuration:

  • The two clustered Database Servers must be located in the same facility and attached directly to each other with a network cable.
  • The two clustered Database Servers must use DRBD Replication to ensure data is synched between the two servers.
  • The scheduled full backup feature cannot be used with this configuration.
  • For large Skylar One systems, ScienceLogic recommends using the backup options for offline backups (that is, the backup is not created locally and copied but instead is written directly to offline storage) from the Disaster Recovery database.
  • The interface layer is optional only if the system meets all of the requirements listed in the Interface Layer Requirements section in the Distributed Architecture section.

For details on configuring High Availability for Database Servers, see the section Database Clustering.

For details on configuring Disaster Recovery for Database Servers, see the section Disaster Recovery.